I am trying to make everyone in my game R15. In the past, I was able to do this in Game Settings > Avatar, but now the Avatar Settings looks different and there is no option. Can somebody explain to me? Thanks.
1 Like
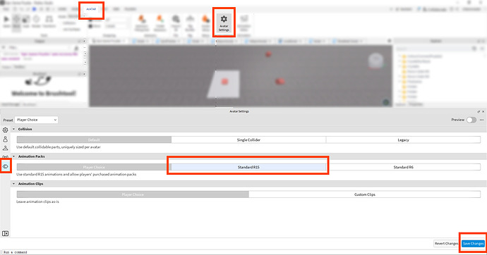
Tried taking a look too. Seems like Avatar Settings have moved
I assume this is how you do it, but you’ll have to let me know if that works
*if not, then perhaps these three dots in the top right have it. Dunno, it’s more complicated for nothing
2 Likes
Oh, thanks guys. Took me too long to see that
Insert a StarterCharacter of the R15 rig type.






