Hey devs! ![]()
I built a plugin to make organizing large projects in Roblox Studio much easier. When projects get big, finding and grouping related objects (UI, scripts, props, etc.) turns into a lot of clicking and scrolling, so I made a single panel where you can tag, search, favorite, and drag-and-drop to organize and find things without living in the Explorer.
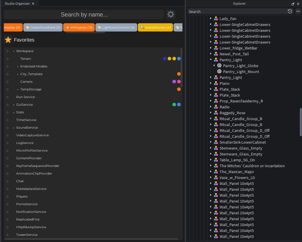
What’s included
Drag-and-drop tagging
- Drag objects onto a tag in the panel to tag them (single or multi-select).
- Drag a tag onto an object (or a row in the list) to apply it.
- Drag objects onto the star to add them to Favorites.
- Visual feedback: drop targets highlight when you drag over them so you know exactly where you’re dropping.

Unlimited tags
- Create as many tags as you need; no limits on tags or on how many tags an object can have.
- Tags are stored with CollectionService, so they work with your scripts and persist in the place file like normal Roblox tags.
- Add, edit, rename, and delete tags from the built-in tag editor.

Color-coded objects
- Every tag can have a custom color (from a preset palette).
- In the object list, each instance shows small color dots for its tags, so you can see at a glance what’s tagged what.
- Objects with many tags show a few dots plus a “+N” so the list stays readable. You can turn color-coding off in settings if you prefer.

Tag metadata
- Give each tag an icon (emoji) and a description so your team (or future you) knows what the tag is for.
- Tag usage count is shown so you can see how many objects use each tag.

Quick tag presets
- One-click presets for common workflows: UI, Gameplay, Audio, Visual, Animation, and status tags like TODO, InProgress, Done, NeedsReview, plus Important, Bug, Optimize.
- Creates the tag with a sensible default color and icon so you can start organizing immediately.

Filter by tag
- Click a tag in the panel to filter the object list to only instances that have that tag.
- “Clear filter” returns to the full list. Great for focusing on one category (e.g. all UI, all scripts).

Search by name
- Search box at the top: type to search the entire game tree by object name.
- Results are relevance-sorted (exact match, then prefix, then contains) and show the same color dots so tagged results stay recognizable.
- Search is debounced (default 300 ms) so it stays responsive in big places. Delay is configurable in settings (100–500 ms).

Favorites
- Star any instance to add it to a Favorites section at the top of the panel.
- Unlimited favorites; one click on a favorite to select it in the Explorer.
- You can drag objects (or rows) onto the star to add them to Favorites in one go.
- Remove from Favorites with one click.

Object list
- Objects are shown in a hierarchical tree (expand/collapse) so you can browse by structure.
- Click a row to select that instance in the Studio Explorer.
- List respects your current search and tag filter, and shows tag colors so you never lose context.

Settings
- Theme: Dark or Light.
- Auto-save: Tag and favorite changes can be saved automatically (toggle on/off).
- Search delay: 100–500 ms (default 300 ms).
- Color-coding: Toggle tag colors in the list on/off.
- Drag-and-drop: Enable/disable drag-and-drop in the panel.
- About: Version info (e.g. Studio Organizer 1.0).

Try it
> Get it now on the Creator Store <
If you use it on a real project, I’d love to hear what works and what you’d want next.
Would a paid version with extra power-features (e.g. smart folders, notes, bulk ops, etc.) be something you’d consider? Reply below, no commitment, just curious.
Made with
for Roblox developers